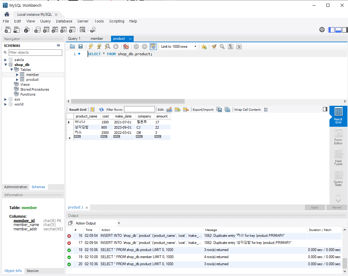
schemas = 데이터베이스 같은 용어라고 보면 됨.
db명을 대문자로 하더라도 소문자로 저장되기때문에 소문자로 저장



member, product 테이블 생성
- 본 자료는 혼자공부하는SQL의 강의 내용을 기반으로 학습하며 정리한 것입니다.
'개념 창고 > Database' 카테고리의 다른 글
| [오라클] 그룹 함수로 조회한 행의 다른 데이터 가져오는 방법 MAX/MIN KEEP 함수 (0) | 2023.02.17 |
|---|---|
| [MYSQL] ORDER BY 오름차순, 내림차순, 다중 정렬 (0) | 2023.01.08 |
| (혼공MySQL)3. 데이터베이스 모델링 (0) | 2022.12.14 |
| (혼공MySQL)2. MySql 설치 방법과 정상작동 확인(Window) (0) | 2022.12.14 |
| (혼공MySQL)1장 데이터베이스 알아보기 (0) | 2022.12.14 |